
Présentation
L’onglet « Stock » du logiciel Ganesh regroupe les fonctions de gestion des stocks. Le menu de l'onglet "Stock" est divisé en trois parties : La gestion des stocks, des stocks logistiques et celle des tournées.
Les fonctionnalités dans le module de gestion des stocks :
- Consultation des stocks articles
- Liste des stocks par emplacements et lieux de stockage
- Gestion des emplacements et lieux de stockage
- Gestion des inventaires avec suggestions d'inventaires
- Gestion des transferts de stocks des articles
- Gestion commerciale : Devis, dossiers, bons de livraison, factures, planning de pose
- Gestion des règlements
- Gestion des transferts de stocks spéciaux
- Consultation des stocks logistiques
- Gestion des des entrées et sorties des stocks logistiques
- Paramètres logistiques des emplacements de stockage
- Chargement des tournées de livraisons
- Gestion des retours de tournées de livraisons
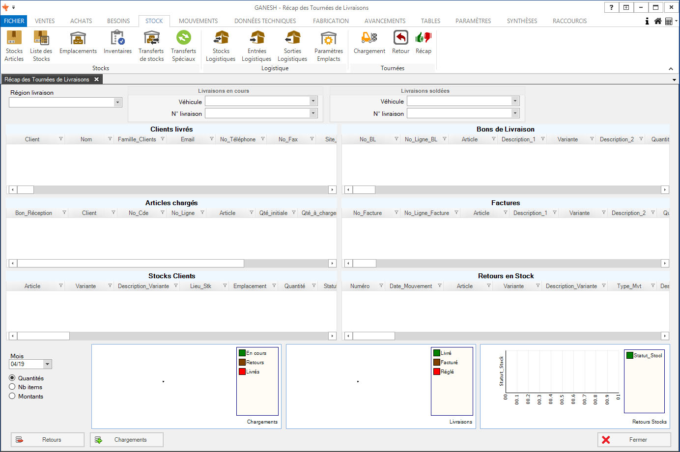
- Récapitulatif des tournées de livraison
Écrans de la partie Gestion des stocks
Français (France)
English (United Kingdom)